
Automate interview
HR Less
- Hard to find top 1% architect among hundreds of candidates?
- Lack of expertise to check architecture skills?
- Want to cut hiring costs?
Endless scaling
Find top 1% on the market
Manual resume screening and interviewing take tons of resources and limit options significantly.
Start hiring with automatic test of architecture skills and talk only with the best candidate.

Cut costs
Cheaper hiring in 10+ times
HR, hiring manager and architect will spend more than 80 hours to screen and interview 50 candidates.
Our product saves this time.

Chicken or egg?
Hiring without expertise
Rely on automatic tests made by experts in architecture, when you don't have enough internal expertise.

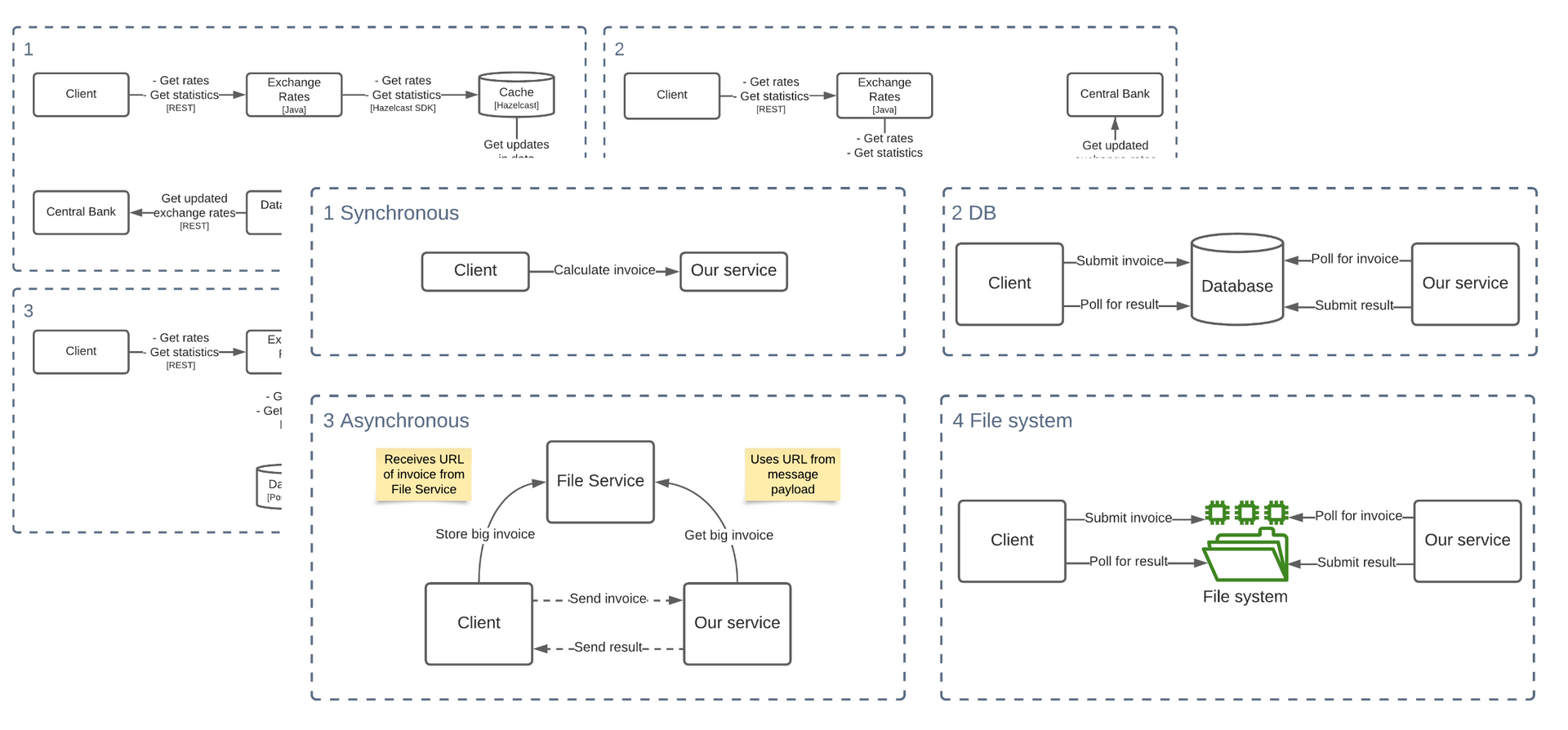
How does it work?
Automatic testing
A set of questions verifies practical architecture skills and reports statistics.

Pricing
Basic
$500
Includes 50 tests that are enough to fill 1 architect position.
Additional tests
$15 per test
Required to cover more candidates or filling several positions.